Technical overview
The interaction between SuperOffice WebTools and SuperOffice CRM depends heavily on the capabilities in the browser used.
We currently use a custom protocol to communicate between SuperOffice in the browser and WebTools running on the user's desktop. The previous generation used SignalR-technology.
WebTools consists of 2 components (3 for SuperOffice 11.10 and older) installed server-side along with SuperOffice CRM and access the SuperOffice database through NetServer APIs. (Yes, the same APIs that are available to partners).
- The installed component on the user's computer
- TrayApp2.svc (WCF)
- MailLinkService.svc (WCF) — SuperOffice 11.10 and older
Check out the system requirements.
Starting up WebTools
SuperOffice 10.2.11 and later

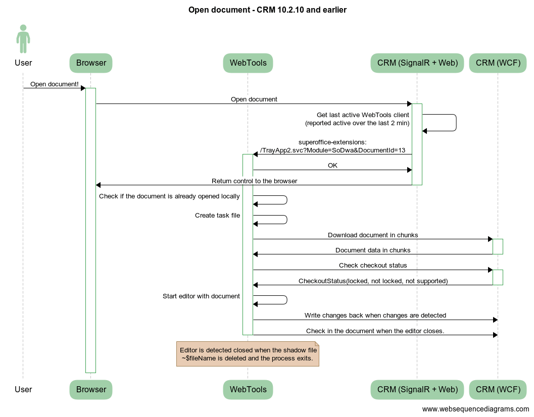
SuperOffice 10.2.10 and earlier

After starting, WebTools will resume incomplete tasks.
The tasks files are stored in %localappdata%SuperOffice\SuperOffice 7 Web Extensions\Tasks. One task consists of a task file and a directory with the same name. This directory will contain the document during editing/reading.
Document editing
SuperOffice 10.2.11 and later

SuperOffice 10.2.10 and earlier

Authentication
WebTools supports authenticating to 2 different layers to SuperOffice:
The first layer is authenticating towards the Web Server (IIS) using Negotiate (Windows Authentication), NTLM, Digest, or Basic.
The second layer is authenticating towards the SuperOffice installation.
Authenticating towards the SuperOffice installation can be handled by SuperOffice, Active Directory, or delegated to an identity provider such as Google or Microsoft 365 (only available in SuperOffice Online).
Single sign-on (SSO) is achieved when both authentication layers are compatible – for instance, Windows Authentication in IIS and Active Directory on the SuperOffice installation. SSO requires configuration changes in IIS and web.config file. Users must be configured to use Active Directory for authentication.
SuperOffice Download Service
After version 8.1, WebTools and MacLink are no longer bundled with the actual installation. Instead, they are outsourced to and the responsibility of the SuperOffice Download Service, which:
- Hosts downloads like WebTools and MacLink
- Implements and applies rules concerning compatibility between WebTools/MacLink and Web
- Offers advice about WebTools and MacLink upgrades available to the Web users
Note
Starting with SuperOffice 11.11, the WebTools for Windows download no longer includes MailLink. Customers on SuperOffice 11.10 and older will continue to receive the combined installer.